Servio POS New Settings: відмінності між версіями
| Рядок 313: | Рядок 313: | ||
в основному використовується для Android станцій з вбудованим принтером | в основному використовується для Android станцій з вбудованим принтером | ||
[[Файл:Screenshot 1543.png|800px|міні|без]] | |||
Версія за 10:05, 16 квітня 2026
Початкові налаштування
Як налаштувати стартове вікно
Для того щоб встановити стартове вікно для користувача потрібно перейти у WorkDesk→Довідники→Користувачі і обрати потрібний варіант стартового вікна
Для того, щоб для користувача відкривалась вкладка Місця надання послуг як стартове вікно - необхідно, щоб у цього користувача був доступ. Доступ налаштовується у ролі цього користувача у WorkDesk
Відкриті рахунки
Робота з відкритими рахунками
| Код | Опис | Шлях у WorkDesk |
|---|---|---|
| IdleAutoExit | Таймаут автовиходу при простої | POS-Модуль/Рахунок |
Як налаштувати місця надання послуг
Для роботи з місцями надання послуг перш за все необхідно налаштувати схему залу і додати на цю схему столи.
Для мобільних станцій обов'язково повинна бути створена схема з типом POCKET, інакше місця надання послуг не відображатимуться на мобільних. Для всіх інших станцій - схема залу з типом POS-terminal.
Далі необхідно проставити відповідні доступи для користувачів, що працюватимуть з місцями надання послуг. Доступ проставляється у WorkDesk Довідники→Ролі→Редагування ролі→Доступ на типи об'єктів→Група місць надання послуг
Якщо в роботі не використовуються зони обслуговування наступне налаштування обов'язково повинно бути вимкнене, тобто у ньому повинно бути проставлено НІ:
| Код | Опис | Шлях у WorkDesk |
|---|---|---|
| AccessToServiceAreas | Доступ до зон обслуговуванння для користувачів | Фронт-офіс/Служба POSExternal |
Створення рахунку
| Code | Опис | Шлях у WorkDesk |
|---|---|---|
| HidePlaceSelectorForBill | Item1 видів рахунків, для яких не відображатиметься опція вибору місця при створенні рахунку | POS-Модуль/Рахунок |
| DefaultBillItemPos | Дозволяє вказати який номер подачі буде проставлятися по замовчуванню. Від 0 до 4 | POS-Модуль/Рахунок |
| BillTypeAutoModify | Код виду рахунку, для якого застосовується автомодифікатор при відкритті рахунку | POS-Модуль/Рахунок |
Робота з меню
| Code | Опис | Шлях у WorkDesk |
|---|---|---|
| UpdateCheckTimeout | Таймаут опитування змін у меню (в секундах) | POS-Модуль/Рахунок/Меню |
Налаштування доступу до меню
Для того, щоб відображалося меню та з ним можна було працювати - у користувача, під яким здійснено вхід, повинен бути доступ до активного прайслиста.
Доступ встановлюється у налаштуваннях ролі, ця роль відповідно повинна належати користувачу, якому необхідно додати доступ до меню.
Потрібно перейти у WorkDesk→Довідники→Ролі
Додати підприємство для позиції/групи позицій
Переходимо у WorkDesk, вкладка Фронт-офіс→Прейскурант і переходимо до налаштувань групи позицій:
У вкладці Додатково обираємо потрібне підприємство
Тип продукції
Для продукції можна встановити її тип. В залежності від цього параметру можна налаштувати різний спосіб додання позицій в рахунок у ПОСі.
Тип продукції вказується у налаштуваннях позиції в Номенклатурі у WorkDesk:
Робота з позиціями в рахунку
| Code | Опис | Шлях у WorkDesk |
|---|---|---|
| ShowStatusLabelsInSumColumn | Відображати статус позиції в колонці суми | POS-Модуль/Рахунок |
| GroupByClientsDefaultState | Режим відображення списку рахунків по замовчуванню | POS-Модуль/Рахунок |
| ShowCalculatorWhenAddWeightItem | Вказувати кількість при доданні вагових товарів | POS-Модуль/Рахунок/Меню |
| DefaultWeight | Вага товару за замовчуванням | POS-Модуль/Рахунок/Меню |
Доступ для зміни позицій на моніторі
Для того, щоб можна було змінювати статуси позицій потрібно додати наступні доступи для ролі: У WorkDesk Довідники→Ролі→Доступ на операції→SERVIO POS-Модуль→Функції управління - доступ до монітору замовлень
У WorkDesk Довідники→Ролі→Доступ на операції→SERVIO POS-Модуль→Монітор замовлень - доступ до прийняття в роботу та відвантаженню
Оплата
| Code | Опис | Шлях у WorkDesk |
|---|---|---|
| RoundingMoney | При оплаті готівковим видом оплати, округляти суму рахунку. Обирається з трьох варіантів: не округляти, округляти до десятих, округляти до гривні | POS-Модуль/Рахунок |
| PrintOrderOnlyClickOrder | Друкувати зустрічку тільки при натисканні на кнопку Замовлення | POS-Модуль/Рахунок |
| PrintBillOnlyClickPrint | Друкувати рахунок тільки при натисканні на кнопку Рахунок | POS-Модуль/Рахунок |
Відправка фіскального чеку
SMTP для відправки email
Налаштування читаються з реєстру налаштувань Фронт-офис\Связь с почтовым сервером:
- `MailHost` — адреса SMTP-сервера.
- `MailPortUpload` — порт.
- `MailLogin` / `MailPassword` — облікові дані.
- `MailFromEmail` — адреса відправника.
- SSL увімкнений за замовчуванням (`EnableSsl = true`), використовуються явно задані креденшіали.
Передоплата
Щоб мати змогу працювати з передплатою, необхідно виконати кілька налаштувань:
Увімкнути ознаку передплати для виду оплати
У Work Desk відкрити:
Довідники → Види оплат
Вибрати потрібний вид оплати та встановити галочку:
«Використовувати для внесення/вилучення передоплати»
Налаштувати (додати ,якщо нема таких кнопок) кнопки для терміналу
У Work Desk відкрити:
Налаштування → Система → Налаштування терміналів
Вибрати потрібний термінал → відкрити на вкладку «Властивості рахунку»
Встановити галочки:
1. Внесення передоплати
2. Повернення передоплати
Товар з ознакою акциза
Налаштування номенклатури та прейскуранту
Щоб система ідентифікувала товар як акцизний, його необхідно налаштувати у прейскуранті.
Обмеження кількості сканування
[ExciseStampsAmount] - в системі можливо змінити кількість разів сканування однієї акцизки.
Закриття рахунку з акцизною маркою
[ChkPayWithoutExcise] - обмежити закриття рахунку, якщо було додано позицію з ознакою акциза, але не було проскановано сам акциз.
Контроль залишків по акцизним маркам
Функціонал "Контроль залишків по акцизним маркам" призначений для реалізації у Servio POS повного обліку алкогольної продукції. Він дозволяє зберігати у базі код кожної акцизної марки, контролювати поточний залишок алкоголю в кожній окремій пляшці (у мл/л) та автоматично зменшувати цей залишок при кожному продажі.
Система інтегрована з калькуляційними картками, що дозволяє коректно списувати інгредієнти навіть зі складу коктейлів.
Активація функціоналу (Реєстр налаштувань)
Робота функціоналу регулюється у Реєстрі налаштувань.
[ExciseStampsRestControl] – головне налаштування, яке вмикає або вимикає функціонал контролю залишків.
Налаштування прав доступу (Ролі)
Для запобігання махінаціям, робота з акцизними марками обмежена правами доступу, які налаштовуються у Ролях користувачів.
Доступ до редагування залишків акцизних марок – надає користувачеві доступ до спеціальної вкладки на POS-терміналі для ручного коригування залишків.
Доступ до сканування нової акцизниї марки – дозволяє користувачеві "відкорковувати" (додавати) нові пляшки під час продажу.
Товар (Наприклад, Віскі)
Для звичайних алкогольних позицій у картці Номенклатури необхідно встановити прапорець "Акцизна марка" та вказати Код УКТЗЕД. У Прейскуранті для цієї позиції у полі "Вага одиниці" вказується об'єм порції (наприклад, 40 мл), який буде списуватися з пляшки при кожному продажі.
Продукція (Наприклад, Коктейль)
Для продукції (коктейлів) налаштування у Номенклатурі аналогічні (прапорець "акцизна марка" та Код УКТЗЕД). Ключова відмінність полягає у вкладці "Калькуляція". Об'єм кожного акцизного інгредієнта, що входить до складу, береться з поля "Брутто".
Як створити калькуляційну карту 🔎[1]
Закриті рахунки
Зміна оплат
Для того, щоб здійснювати зміну оплати закритого рахунку, небхідно щоб у ролі даноого користувача було право на здійснення цієї операції. Право налаштовується у WorkDesk у налаштуваннях ролі:
Бронювання столів
Щоб при створенні бронювання в реквізитах рахунку відображалися тільки потрібні столи, необхідно внести відповідні налаштування.
У налаштуваннях кожного столу, який має бути доступний для бронювання, потрібно встановити прапорець "Бронювання столу".
Важливо!!! Для застосування (вкл/викл) цього налаштування потрібно перезавантажити Pos
Касова зміна
| Код | Опис | Шлях у WorkDesk |
|---|---|---|
| CloseSessionAfterZReport | Закривати зміну автоматично при друку Z-звіту | POS-модуль/Касова зміна |
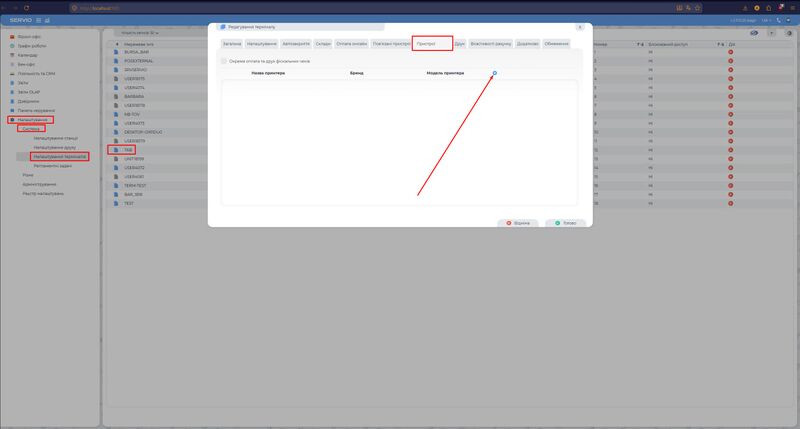
Пов'язані пристрої
Як додати новий пристрій до терміналу
Для того щоб прив'язати будь-який пристрій з терміналом потрібно перейти у WorkDesk→Налаштування→Система→Налаштування терміналів→ і обрати потрібний термінал, відкрити його налаштування
Відкрити вкладку Пов'язані пристрої
Натиснути на плюс
Вказати Назву, Код, Термінал
І натиснути зберегти. Пристрій створено і пов'язано з терміналом
Налаштування змінних підприємств
Для налаштування змінних підприємств потрібно у WebWD перейти за шляхом:
Налаштування - Система - Налаштування терміналів - "потрібний термінал" - Додатково
Створюємо Групу змінних підприємств, вписуємо в поле довільну назву, для прикладу "Підміна"
Після створення групи, натискаємо на неї і додаємо потрібні підприємства для підміни
Обов'язково має бути увімкнений параметр ReplaceEnterpriseOpening в реєстрі налаштувань
Після всіх налаштувань, при відкритті зміни в ПОС, з'явиться вікно з вибором потрібного підприємства
Якщо при створенні групи змінних підприємств виникне така помилка
Потрібно в БД прогнати цю команду
ALTER TABLE tbEnterpriseReplacementGroup ALTER COLUMN EnterpriseID INT NULL;
Після цього оновити сторінку WebWD і спробувати створити групу ще раз
Як працює підміна підприємств
Якщо у мене є 3 підприємства: ФОП 1 ФОП 2 ТОВ
Для прикладу мені треба щоб 1 день я працював на ФОП 1 а інший день на ФОП 2
Я створюю групу змінних підприємств і в цю групу додаю ФОП 1 і ФОП 2 При відкритті зміни в ПОС я обираю ФОП 1 і всі товари в яких підприємство вказане ФОП 1 і ФОП 2 йдуть лише на ФОП 1, по такій самій аналогії продажі будуть йти на ФОП 2 якщо його обрати при відкритті зміни
Але на продажі по ТОВ це ніяк не вплине, тому що ТОВ не доданий у групу змінних підприємств
Налаштування друку
Друк по службі
Друк напряму
Щоб налаштувати друк напряму потрібно:
1) Перейти за шляхом у WebWD - Налаштування - Система - Налаштування терміналів - "потрібний термінал" - Пристрої
2) Натиснути на плюсик, щоб додати новий пристрій, у вікні обрати принтер, для прикладу X-printer
3) Перейменувати його згідно його робочого процесу (чеки, зустрічки гарячого/холодного процесу)
4) Обов'язково змінити режим друку (ESC/POS) на новий друк
5) Є 4 варіанти підключення принтеру:
- через мережу по TCP/I
використовується найчастіше при підключенні принтера напряму, потрібно щоб принтер і станція були в одній мережі Для того, щоб перевірити яка IP-адреса в принтера, потрібно на ньому зробити Self-test https://www.youtube.com/watch?v=Gjvr396nQFA
- через ComPort (майже не використовується)
- через Bluetooth
в основному використовується для Android станцій з вбудованим принтером
- через USB
6) Перейти на вкладку Друк, для друку Рахунку потрібно проставити відповідний принтер, натиснути Готово







